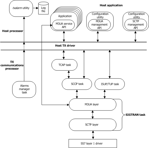
NaturalAccess™ Signaling Software uses the signaling transport (SIGTRAN) protocol to transport upper layer SS7 signaling packets over the IP network.
The Dialogic® NaturalAccess™ SIGTRAN stack consists of the following protocols:
|
Protocol |
Description |
|
M3UA (MTP3 User Adaptation Layer) |
M3UA is an adaptation layer protocol that replaces the traditional SS7 MTP 3 layer in an IP network. It supports the transport of SS7 MTP 3 user signaling messages (such as ISUP and SCCP) over IP, using the services of SCTP. M3UA is used for communication between an application server process (ASP) and a signaling gateway process (SGP), or between two IP server processes (IPSPs). An ASP can serve as a media gateway controller (MGC) or IP-resident database. The M3UA implementation includes a data transfer or service API and a management API (MAPI). Host applications can use the service functions to transfer data, control flow, and obtain API statistics. They can use the management functions to configure and control M3UA entities, and to obtain status and statistical information from the M3UA layer. Refer to Creating the M3UA configuration for more information. |
|
SCTP (Stream Control Transmission Protocol) |
SCTP is a reliable transport protocol that replaces the traditional SS7 MTP 2 layer in an IP network. It transports M3UA and higher layer SS7 signaling messages over IP networks. The SCTP implementation includes a management API (MAPI) that host applications can use to configure and control SCTP entities and to obtain SCTP status and statistical information from the SCTP layer. Refer to Creating the SCTP configuration for more information. |
The following illustration shows the SIGTRAN high-level architecture:

Two endpoints in a SIGTRAN network can be logically connected as:
Nodes in a client-server relationship, where one node is an application server process (ASP) and the other is a signaling gateway process (SGP).
Peer IP-only nodes, where each node is an IP server process (IPSP).
M3UA represents the connection between two endpoints as an SCTP association. The following illustration shows an association example:

Refer to the Dialogic® NaturalAccess™ SIGTRAN Stack Developer's Reference Manual for more information.
The following illustration shows the relationship among NSAPs, peer servers, routes, and peer signaling processes:

The following illustration shows three NSAPs defined for M3UA:

If multiple protocol variants are configured on the same M3UA instance (same board), two NSAPs are required: one for each protocol variant. A single application can associate itself with both NSAPs for that service, or separate applications can be used for each protocol variant.